| 일 | 월 | 화 | 수 | 목 | 금 | 토 |
|---|---|---|---|---|---|---|
| 1 | 2 | 3 | 4 | |||
| 5 | 6 | 7 | 8 | 9 | 10 | 11 |
| 12 | 13 | 14 | 15 | 16 | 17 | 18 |
| 19 | 20 | 21 | 22 | 23 | 24 | 25 |
| 26 | 27 | 28 | 29 | 30 |
- 최단 경로
- 페이코 추천인
- C언어
- 플러터 개발환경 설정
- 페이코 친구코드
- 파이썬
- php 프로그래밍
- 페이코 초대코드
- 플러터
- php 프로그래밍 입문 예제
- 자바
- php 프로그래밍 입문 3판
- php 프로그래밍 입문 문제풀이
- Flutter
- 페이코 추천인코드
- spring
- SWEA
- programmers
- php 프로그래밍 입문 솔루션
- 자바 스프링
- php 프로그래밍 입문 연습문제
- 스프링
- php 프로그래밍 입문
- C
- JAVA SPRING
- 백준
- 한정 분기
- php
- Java
- 배열
- Today
- Total
ImJay
[Java Spring] 2-12. 주문과 할인 도메인 설계 본문
[Java Spring] 2-12. 주문과 할인 도메인 설계

1. 주문과 할인 정책 회원은 상품을 주문할 수 있다.
- 회원 등급에 따라 할인 정책을 적용할 수 있다.
- 할인 정책은 모든 VIP는 1000원을 할인해주는 고정 금액 할인을 적용해달라. (나중에 변경 될 수 있다.)
- 할인 정책은 변경 가능성이 높다. 회사의 기본 할인 정책을 아직 정하지 못했고, 오픈 직전까지 고민을 미루고 싶다. 최악의 경우 할인을 적용하지 않을 수도 있다. (미확정)
2. 주문 도메인 협력, 역할, 책임

2-1. 주문 생성: 클라이언트는 주문 서비스에 주문 생성을 요청한다.
2-2. 회원 조회: 할인을 위해서는 회원 등급이 필요하다. 그래서 주문 서비스는 회원 저장소에서 회원을 조회한다.
2-3. 할인 적용: 주문 서비스는 회원 등급에 따른 할인 여부를 할인 정책에 위임한다.
2-4. 주문 결과 반환: 주문 서비스는 할인 결과를 포함한 주문 결과를 반환한다.
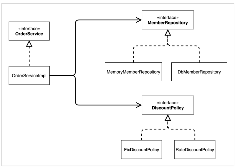
3. 주문 도메인 전체

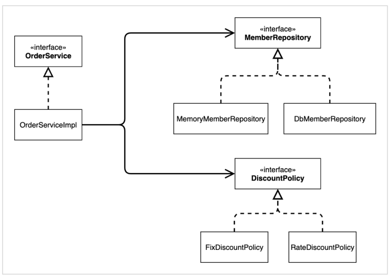
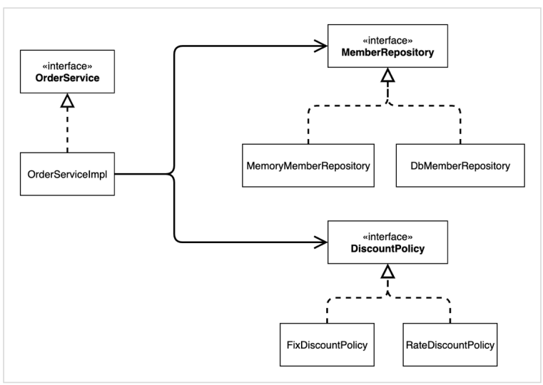
- 역할과 구현을 분리해서 자유롭게 구현 객체를 조립할 수 있게 설계했다. 덕분에 회원 저장소는 물론이고, 할인 정책도 유연하게 변경할 수 있다.
4. 주문 도메인 클래스 다이어그램

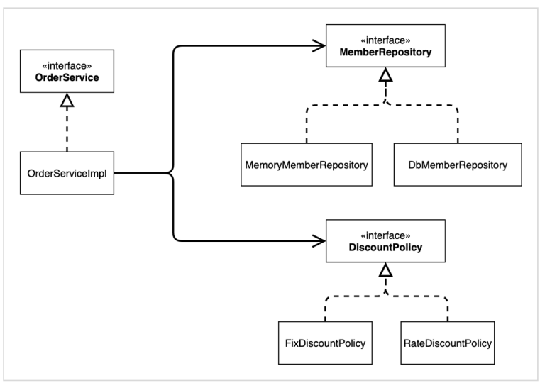
5. 주문 도메인 객체 다이어그램1

- 회원을 메모리에서 조회하고, 정액 할인 정책(고정 금액)을 지원해도 주문 서비스를 변경하지 않아도 된다.
- 역할들의 협력 관계를 그대로 재사용 할 수 있다.
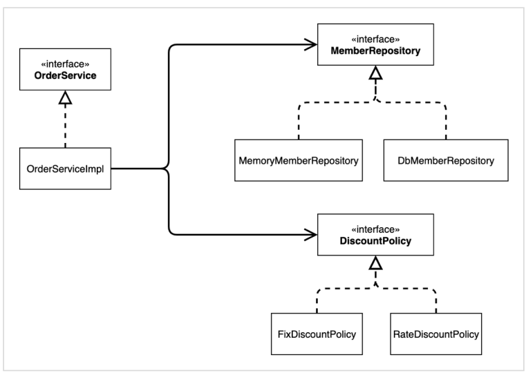
6. 주문 도메인 객체 다이어그램2

- 회원을 메모리가 아닌 실제 DB에서 조회하고, 정률 할인 정책(주문 금액에 따라 % 할인)을 지원해도 주문 서비스를 변경하지 않아도 된다.
- 협력 관계를 그대로 재사용 할 수 있다.
'Java Spring > 스프링 핵심 원리 - 기본편' 카테고리의 다른 글
| [Java Spring] 2-14. 주문과 할인 도메인 실행과 테스트 (0) | 2023.02.27 |
|---|---|
| [Java Spring] 2-13. 주문과 할인 도메인 개발 (0) | 2023.02.27 |
| [Java Spring] 2-11. 회원 도메인 실행과 테스트 (0) | 2023.02.27 |
| [Java Spring] 2-10. 회원 도메인 개발 (0) | 2023.02.20 |
| [Java Spring] 2-9. 회원 도메인 설계 (0) | 2023.02.20 |